| СТДМ АСДК |
|
|
|
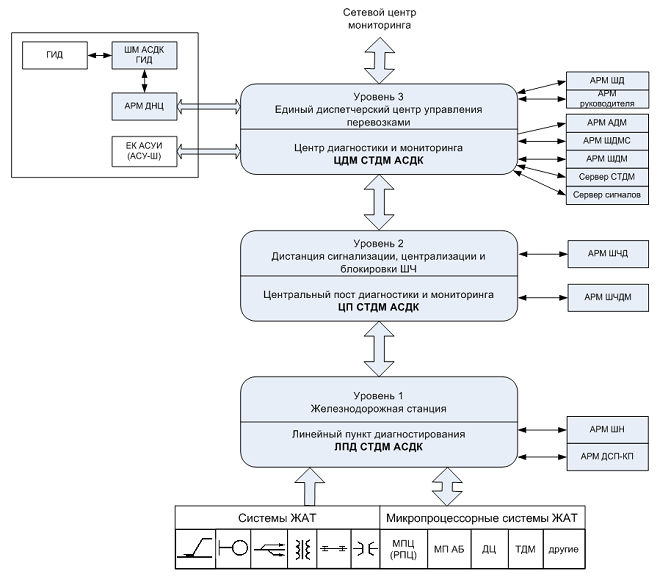
Назначение и состав СТДМ АСДК Одной из систем, решающих задачу автоматизации работ диспетчерского и эксплуатационного персонала, является система технической диагностики и мониторинга устройств ЖАТ на базе аппаратно-программных средств автоматизированной системы диспетчерского контроля АСДК (СТДМ АСДК) . СТДМ АСДК представляет собой совокупность аппаратно-программных средств, предназначенных для сбора, передачи и отображения информации реального времени о поездных передвижениях на станциях и перегонах, свободности и занятости приемо-отправочных путей, состоянии и параметрах рельсовых цепей, стрелок и сигналов станций, блоков-участников перегонов, переездной сигнализации. СТДМ АСДК осуществляет автоматизированный контроль за движением поездов, диагностику состояния узлов и устройств железнодорожной автоматики и телемеханики, в том числе микропроцессорных систем и средств связи. Аппаратно-программные средства СТДМ АСДК образуют изолированную глобальную информационную сеть и обеспечивают абонентов сети СТДМ АСДК как информацией реального времени, так и диагностической информацией о техническом состоянии устройств ЖАТ. Применение в составе СТДМ АСДК сертифицированных средств измерения позволяет автоматизировать процесс технического обслуживания устройств. Аппаратно-программные средства СТДМ АСДК осуществляют сбор, обработку и передачу в сеть СТДМ АСДК цифровой и аналоговой информации с устройств СЦБ на станциях и перегонах, выявление их предотказных состояний и регистрацию отказов в работе в реальном режиме времени. В состав аналоговой информации входят измеренные аппаратными средствами СТДМ АСДК уровни напряжения фаз фидеров питания, станционных батарей, на питающих и релейных концах рельсовых цепей, тока перевода стрелок, сопротивления изоляции кабельных сетей и т.п. с любой установленной цикличностью измерений. В совокупности с цифровой информацией осуществляется достаточно полная диагностика состояния устройств ЦБ. СТДМ АСДК представляет собой многоуровневую систему. Технические и программные средства нижнего уровня предназначены для сбора и первичной обработки информации о состоянии устройств на станциях и перегонах и ее концентрации в постах ЭЦ на линейных пунктах диагностики ЛПД АСДК. Для контроля и диагностики станционных устройств применяются:
Для контроля и диагностики устройств автоблокировки и переездов применяется и аппаратура диспетчерского контроля модернизированная ДК-М, или новая аппаратура, принятая в 2019г. - контрольно-диагностический комплекс для сигнальных установок КДК-СУ, большая часть которой размещается в шкафах сигнальных установок, а часть – на станциях. Технические средства АСДК размещаются, как правило, в шкафу АСДК, который устанавливается или в аппаратной, или в релейной. Так как почти весь объем дискретной информации снимается с ламп выносного табло, для уменьшения затрат как на кабельную продукцию, так и монтажные работы более предпочтительным местом установки шкафа является помещение ДСП. Аппаратно-программные средства верхнего уровня – автоматизированные рабочие места АРМ СТДМ АСДК, которые размещаются на рабочих местах оперативного и технологического персонала, и локальные вычислительные сети на станциях и в центральных постах, на дорожном уровне - Центр диагностики и мониторинга (ДДЦ СТДМ). Аппаратно-программные средства связи предназначены для организации сети передачи данных СТДМ АСДК и включают в себя модемы для работы по физическим линиям или ТЧ-каналам и устройства сопряжения с цифровыми каналами передачи данных, построенными на волоконно-оптических линиях связи. Единицей внедрения СТДМ АСДК является участок железной дороги, включая станции и перегоны. Однако, возможно использование и отдельных элементов, как автоматизированных рабочих мест, например АРМ электромеханика, так и технических средств нижнего уровня. Это связано, в первую очередь, с необходимостью стыковки внедряемых на сети железных дорог различных микропроцессорных систем электрической централизации МПЦ, диспетчерской централизации ДЦ и диспетчерского контроля ДК. |








